<!-- 一款与你一起成长的写作工具 -->

Novelist

优雅。轻巧。可扩展。自由开源。

或在 GitHub 上查看

<!-- 01 / 所见即所想 -->

所见即所想

直接开始写。你的格式会在输入的同时即时呈现——不需要在编辑与预览之间切换。一张干净的纸,始终为你让路。

  • 边写边看,文字即刻美化
  • 标题、列表、引用——全部自动排版
  • 支持图片、表格、公式等
Novelist 编辑器:标题、列表、表格、公式、中文段落一体化呈现

安装体积对比

Novelist ~12 MB
VS Code ~350 MB
Notion ~400 MB
Obsidian ~500 MB

超大文件编辑

50 万行 · 60 fps

<!-- 02 / 轻巧且高速 -->

轻巧高速,不怕巨量

Novelist 只有约 12 MB。秒开、极低的电量与内存占用,让你的电脑在写作时保持凉爽安静。

哪怕是几十万行的超大文件,依然能保持 60 帧的流畅编辑——不卡顿、不掉字、不打断你的思路。

底层没有多余的重框架,只有一个真正尊重你机器的原生应用。

<!-- 03 / 通过插件扩展 -->

通过插件扩展

让 Novelist 属于你。在内置的插件市场浏览,一键为它增加新能力。

词频统计

看见你最常用的词语,打磨自己的文风

智能查找

一次查找替换,轻松遍历整篇文档

阅读时长

一眼看出读者读完你的文字需要多久

主题工坊

自定义编辑器的色彩、字体与外观

脚注

在写作的同时添加与预览脚注

导出增强

一键导出 PDF、Word、EPUB 或 HTML

<!-- 04 / 为深度写作而生 -->

为深度写作而生

每一个细节,都在帮你进入心流。点击圆点了解各项功能。

Novelist 禅模式:居中版心、极简界面、聚焦当前段落

点击圆点了解各项功能

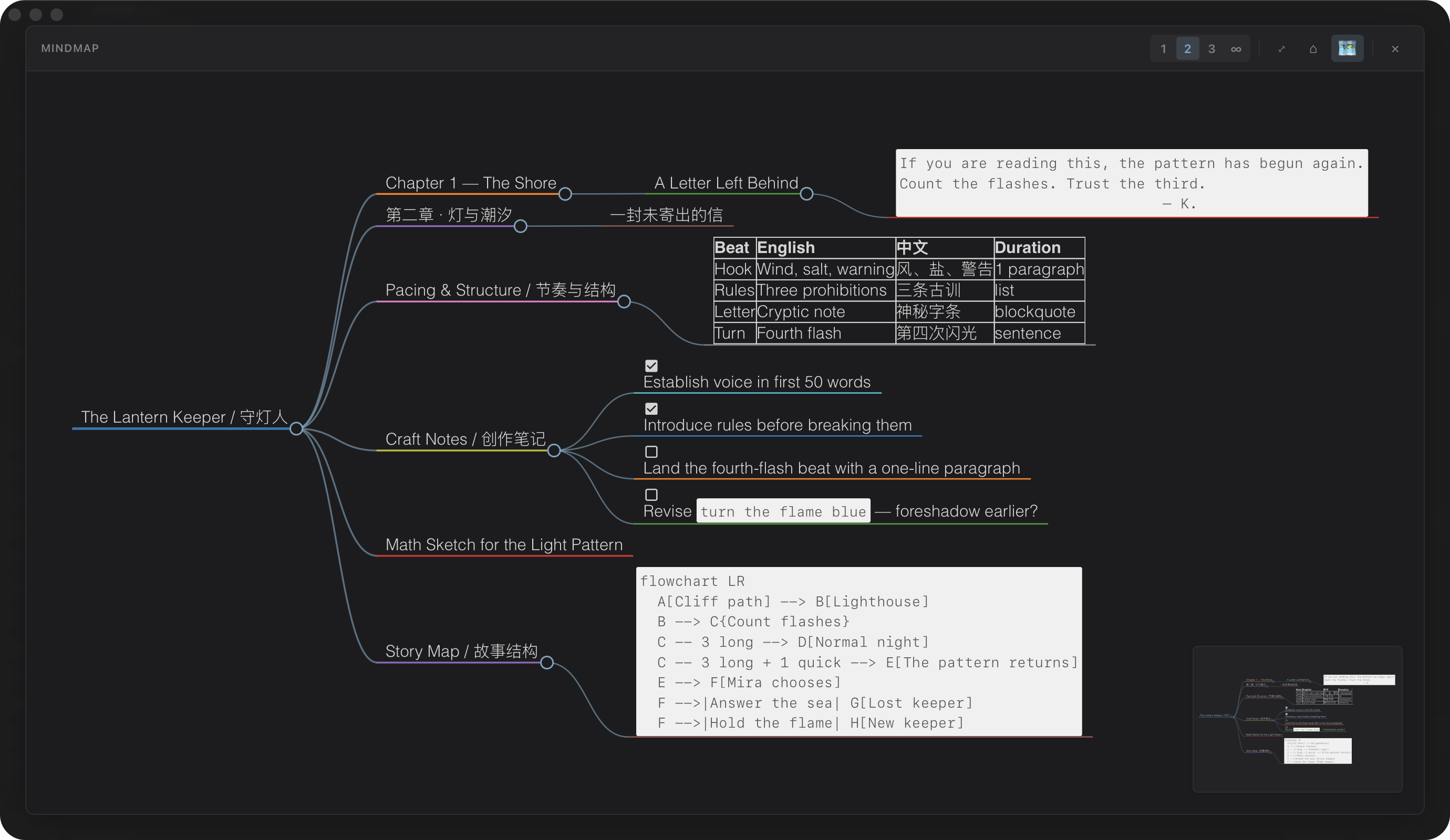
Novelist 思维导图浮层:文档标题呈放射状展开,角落有小地图导航

<!-- 05 / 看见故事的轮廓 -->

看见故事的轮廓

一次按键,将整篇文档展开成一张思维导图——每一个标题化为一条分支,每一个章节化为一个节点。自由缩放、折叠,或直接跳转到任意段落。

  • ⌘⇧M 为当前文档打开浮层
  • ⌘1 ⌘2 ⌘3 展开到第 1 / 2 / 3 层
  • 小地图导航——长篇小说与多章节草稿的利器

<!-- 06 / 值得留意的细节 -->

值得留意的细节

每一处小改进,累积成一款你每天都想打开的写作工具。

分屏视图

分屏视图

并排比较草稿,或在写作的同时保持笔记可见。

图表与公式

图表与公式

Mermaid 流程图与 LaTeX 公式直接内联渲染。

随你调校

随你调校

字体、主题、快捷键、插件——每一处都可以调。

随处导出

随处导出

一键导出 HTML、PDF、DOCX 或 EPUB。

<!-- 07 / 任意语言流畅书写 -->

任意语言流畅书写

中文、日语、韩语 的一流支持——不是后补的,而是从第一天起就这样设计。

  • 流畅的输入法体验——不闪烁、不丢字
  • 针对每种语言精确的字数与词数统计
  • 合乎习惯的断行与标点——排版永远看着舒服
Novelist 打开一段中文章节,展示合乎规范的中文排版与字数统计

<!-- 08 / 自由、透明、开放 -->

开源

Novelist 自由且透明。任何人都可以阅读源码、反馈问题或提出改进建议。

0 stars · MIT 许可
在 GitHub 上查看 →